问卷调查
编者按:在本刊的上期合规专刊 | 第一期(上):隐私设计(Privacy by Design)—— 车企出海欧洲数据合规之道,我们已经分析了GDPR对中国出海车企的挑战以及隐私设计(Privacy by Design)的概念。 本期将重点阐述出海车企在实施隐私设计时关注以下四个重点:建立“一套流程”,形成“一叠证据”,产出“一张大图”,制定“一套制度”,落地“一组平台”。
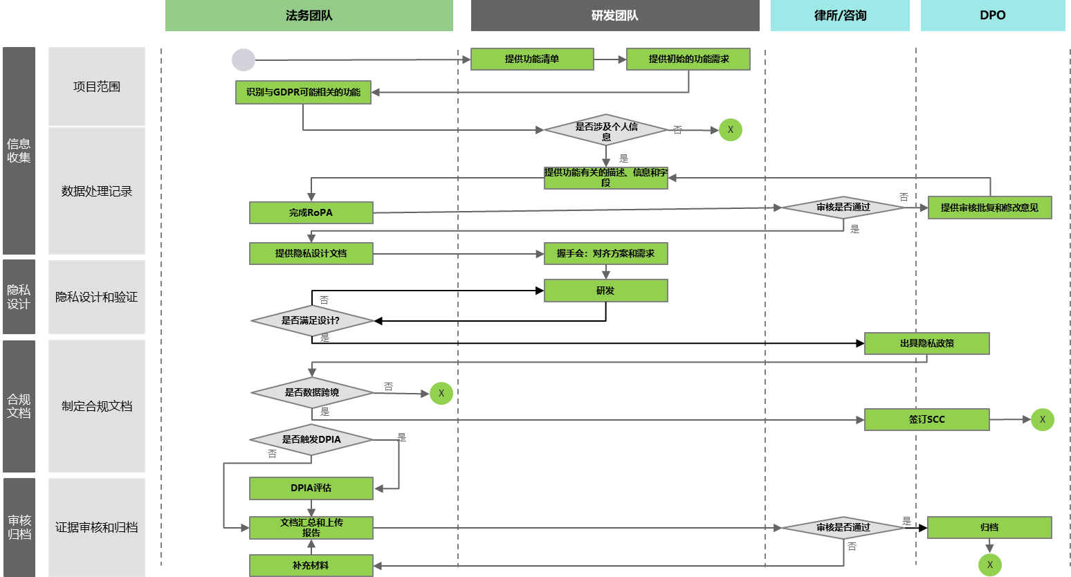
“一套流程”
通过建立系统的工程方法,将隐私保护纳入到完整的产品和业务的开发流程中。在产品开发和系统设计之初定义隐私功能需求,建立项目关键节点,将隐私设计原则贯彻整个项目周期。

隐私设计的流程制定核心有三步:
第一步,需求分析:产品设计前的需求分析应至少包含对于隐私合规需求与业务需求的界定。业务团队负责确定产品需求及提供产品需求清单,隐私合规团队负责基于个人信息保护原则和产品需要收集的数据范围和类型,对产品个人信息保护需求进行论证并启动个人信息保护风险评估,双方共同确认最终的产品需求。
第二步,产品设计与开发:业务团队负责根据第一步中确定的产品需求,设计具体的实现方案,并输出产品设计说明书,经隐私合规团队评估合规性并沟通修改后,形成最终版的产品设计说明书,交付技术开发团队进行产品开发及编码实现。在执行中,隐私合规需求需要合理平衡安全和业务并根据实际场景提出差异化方案。
第三步,测试与实施:在这一步,主要由测试团队、业务团队在测试运行中确保系统在能够达到基本功能的基础上,完全涵盖隐私保护要求,并出具测试报告。隐私合规团队对测试报告进行审核。此外,此步骤伴随产品生命周期,需要持续进行。
整个产品隐私设计流程需要在持续性的磨合中不断改进,最终实现主动识别产品的隐私设计缺陷,预防隐私漏洞,并在任何负面影响发生之前以主动、系统和创新的方式纠正它们。
在流程实施过程中,车企应当充分保留过程文档和结果文档,作为合规证据以备不时之需,包括但不限于:
控制基线:根据GDPR要求、国际标准和行业最佳实践形成的数据合规控制矩阵,作为产品与业务设计的基准要求。
个人数据处理活动记录(Record of Processing Activities, RoPA):RoPA是对个人数据处理活动/场景的登记,将识别涉及的个人数据字段、个人数据的传输、存储、处理目的、跨境等。
产品隐私设计文档:根据控制基线对功能整体提出GDPR要求,基于功能本身提出隐私设计要求输出隐私设计文档,并与研发团队澄清需求,保障落地。
数据保护影响评估(Data Protection Impact Analysis, DPIA): 所有涉及高风险或敏感数据的处理场景,需要额外进行DPIA评估,进一步验证隐私设计的充分性,满足合规要求。
测试与验证报告:所有涉及高风险或敏感数据的处理场景,需要额外进行DPIA评估,进一步验证隐私设计的充分性,满足合规要求。
合规性文档:根据实际情况制定的隐私政策、跨境传输标准合同条款(SCC)、数据保护协议等。
保留好这“一叠证据”,能够有力帮助车企面对内审、外部审计、认证甚至面对监管与执法部门时的举证。
“一张大图”,即数据流转图。数据流转图是一个非常直观、好用的工具,能够清晰地看到数据的收集和产生的触点、数据在车内外、不同终端、不同系统、不同法律实体、不同地理位置的流转、处理和存储情况。在隐私设计与产品开发时,车企应当预先绘制预期的个人数据的流转图,并随着开发过程不断完善,确保能够符合真实情况。并在日后运营中做好数据流转图的维护。
数据流转图示例
缺少制度流程的支撑,隐私设计便是无根之树。不论是隐私设计流程中的DPIA、RoPA、控制基线的管理,还是SCC、DPA等合规文档的制定,都需要一套规范的制度流程与明确的职责分工来指引、落地。与此同时,一些标准的隐私功能也需要相应的流程来支撑,如数据主体权利的响应、数据删除、数据修改等。因此,除了产品隐私设计流程本身,企业还需建立一整套隐私保护管理体系支持产品隐私设计的落地,如隐私数据的安全管控框架及配套规范指南、隐私数据的分级分类、数据保护影响评估、投诉机制及事件响应流程等。

隐私设计流程及支撑隐私设计的DPIA、RoPA、数据流图等流程都非常复杂,涉及大量人员部门,不同流程之间也有着紧密的关联;隐私设计产出的诸多功能也与不同业务系统的功能和数据处理有着紧耦合的关系。仅通过人工线下流程执行的方式来实施隐私设计通常难以取得理想的效果。因此,车企可以通过隐私管理技术平台来协助隐私设计的落地。
而且目前市场上已经存在诸多成熟度较高的隐私管理技术平台。根据《2023全球数据合规与隐私科技发展报告》,隐私管理技术平台的功能需求满足率已达到70%。配合一定程度的线下人工流程,可以帮助企业有效落地隐私设计。

面对严格的GDPR的要求,在欧洲市场深耕的中国车企绝不可掉以轻心。隐私设计应当是车企的核心隐私保护能力之一。将隐私合规需求前置,把隐私保护的需求和技术的手段相结合,企业既可以切实的用技术来满足数据主体的权利、符合 GDPR的要求,又可以在面对监管时提供相关的控制措施的证据。同时,在产品和业务的设计之初就主动而不是被动的保护个人数据,从而做到尊重用户的隐私,以用户为中心做出好产品,也是中国汽车在海外打造品牌形象的一张好牌。
本文由上海市国际贸易促进委员会发布,未经授权不得复制、转载、修改、摘编或使用。本文仅为提供一般性信息之目的,不应用于替代专业咨询者提供的咨询意见。文内图片来源于网络。